发布时间:2025-02-20 00:16:00作者:欧易下载阅读:次
充值:如果您在其他平台或钱包中有数字资产,想要充入欧易进行交易,可以选择充值。充值是将其他交易平台账户或钱包中的数字资产转入至欧易账户内。

欧易ouyi交易平台 for android v6.100.0 官方最新版
以USDT为例:打开APP,选择【资产】—【充币】—选择币种【USDT】—选择充币网络【USDT-ERC20/USDT-TRC20/USDT-OKC】—【复制地址】。然后打开其他平台或钱包,选择提币/提现,将刚刚在欧易复制的地址粘贴进去,按照提示填好相关信息并确认即可。
注:选择充币网络时,其他交易所或钱包【提币/提现网络】要与欧易充值的网络保持一致,例如都为USDT-ERC20,否则币会丢失。



某些币种需要填写标签,例如XRP,在充值地址的上方会标注需要填写的标签,通常是一串数字,充值这些币种时必须需要填写充值地址和标签,否则币会丢失。

欧易新用户注册(点此进入),以USDT为例:点击右上角【资产管理】—【充值】

2.选择您需要充入的币种【USDT】—选择USDT可用的充值网络【USDT-ERC20/USDT-TRC20/USDT-OKC】—【下一步】—选择【将资金充入】的账户—【复制地址】。
然后打开其他平台或钱包,选择提币/提现,将刚刚在欧易复制的地址粘贴进去,按照提示填好相关信息并确认即可。


注:选择充值网络时,其他交易所或钱包【提币/提现网络】要与欧易充值的网络保持一致,例如都为USDT-ERC20,否则币会丢失。
某些币种需要填写标签,例如XRP,在充值地址的上方会标注需要填写的标签,通常是一串数字,充值这些币种时必须需要填写充值地址和标签,否则币会丢失。

提币主要分为两种类型,一种是链上提币,一种是内部转账。此处以USDT为例为您演示操作过程。
1.链上提币:打开欧易APP,选择【资产】栏—【提币】—选择币种【USDT】。


选择【链上提现】—选择提现网络,以【USDT-ERC20】为例—输入/粘贴【提现地址】—【提取数量】—【提交】—按要求获取并输入相关密码/验证码—【确认提现】,完成操作。
注:选择提现网络时,其他交易所或钱包【充值/充币网络】要与欧易提现网络保持一致,例如都为USDT-ERC20,否则币会丢失。


2.内部转账:打开欧易APP,选择【资产】栏 —【提现】—选择币种【USDT】—选择【内部转账】—输入【提现账户】—【数量】—【提交】—按要求获取并输入相关密码/验证码—【确定提现】,完成操作。


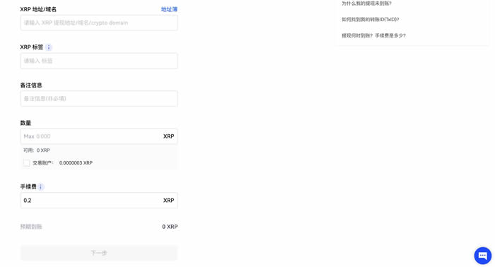
温馨提示:某些币种提现时还需要填写标签,标签通常是一串数字。例如XRP,在填写完提现地址后,下方的标签也必须填写,否则币会丢失。

1.链上提现:打开官网,点击右上角【资产管理】—【提现】;选择提取币种USDT、【链上提现】—选择提现网络,以【USDT-TRC20】为例—点击【下一步】。


输入/粘贴【USDT地址/域名】—【数量】—【下一步】—按要求获取并输入相关密码/验证码—【确认】,完成操作。
注:选择提现网络时,其他交易所或钱包【充值/充币网络】要与欧易提现网络保持一致,例如都为USDT-TRC20,否则币会丢失。

2.内部转账:打开官网,点击右上角【资产管理】—【提现】—选择币种【USDT】—选择【内部转账】—【下一步】;输入【收款账户】—【数量】—【下一步】—按要求获取并输入相关密码/验证码—【确认】,完成操作。

温馨提示:某些币种提现时还需要填写标签,标签通常是一串数字。例如XRP,在填写完提现地址后,下面的标签也必须填写,否则币会丢失。

以上就是欧意如何充币/提币?欧易交易所充币提币操作教程(APP端/Web端)的详细内容,更多关于欧意充币/提币教程的资料请关注脚本之家其它相关文章!